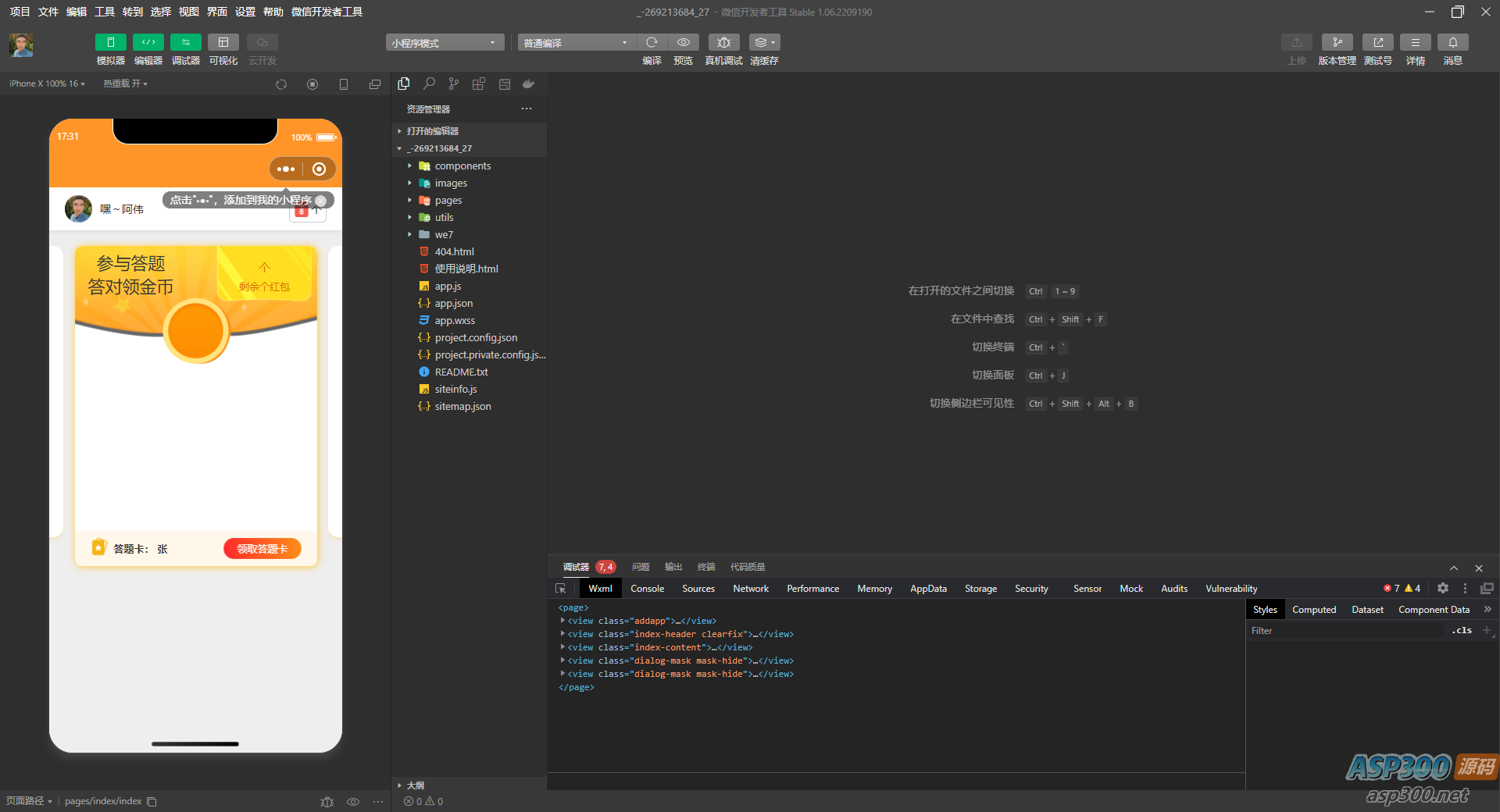
答题小程序带流量主激励广告强点源码(答题小程序模板+题库)
资源分类: APP/小程序/H5
浏览热度: (5)
发布时间: 2023-03-06
最近更新: 2023-03-06
源码编号: 56107答题小程序源码.rar
本资源需权限下载
- 普通用户: 9.9豆豆
- VIP会员: 免费
- SVIP会员: 免费

答题小程序带流量主激励广告强点源码(答题小程序模板+题库),完整答题小程序源码有题库,无加密,带激励广告强制点击可提升广告收益。
声明:本站所有文章,如无特殊说明或标注,均为本站原创发布。任何个人或组织,在未征得本站同意时,禁止复制、盗用、采集、发布本站内容到任何网站、书籍等各类媒体平台。如若本站内容侵犯了原著者的合法权益,可联系我们进行处理。
-
免费下载或者VIP会员资源能否直接商用?
本站所有资源版权均属于原作者所有,这里所提供资源均只能用于参考学习用,请勿直接商用。若由于商用引起版权纠纷,一切责任均由使用者承担。更多说明请参考 VIP介绍。
-
提示下载完但解压或打开不了?
最常见的情况是下载不完整: 可对比下载完压缩包的与网盘上的容量,若小于网盘提示的容量则是这个原因。这是浏览器下载的bug,建议用百度网盘软件或迅雷下载。 若排除这种情况,可在对应资源底部留言,或联络我们。
-
找不到素材资源介绍文章里的示例图片?
对于会员专享、整站源码、程序插件、网站模板、网页模版等类型的素材,文章内用于介绍的图片通常并不包含在对应可供下载素材包内。这些相关商业图片需另外购买,且本站不负责(也没有办法)找到出处。 同样地一些字体文件也是这种情况,但部分素材会在素材包内有一份字体下载链接清单。
-
付款后无法显示下载地址或者无法查看内容?
如果您已经成功付款但是网站没有弹出成功提示,请联系站长提供付款信息为您处理
-
购买该资源后,可以退款吗?
源码素材属于虚拟商品,具有可复制性,可传播性,一旦授予,不接受任何形式的退款、换货要求。请您在购买获取之前确认好 是您所需要的资源
相关文章
详细介绍: 源码说明: 功能模块: 活动报名V4.4.2+年卡V1.1.8 开源...
11
任何公众号都可以使用 支持文字、拍照、多图、语音、视频、打赏、定位、点赞、回复、...
19
这是一款基于ThinkPHP6.0框架的微信公众号多域名回调系统。 微信公众号后...
9.9
微信小程序在线成语接龙答题有奖源码 成语接龙答题有奖红包,可配合流量主推广,广告...
9.9