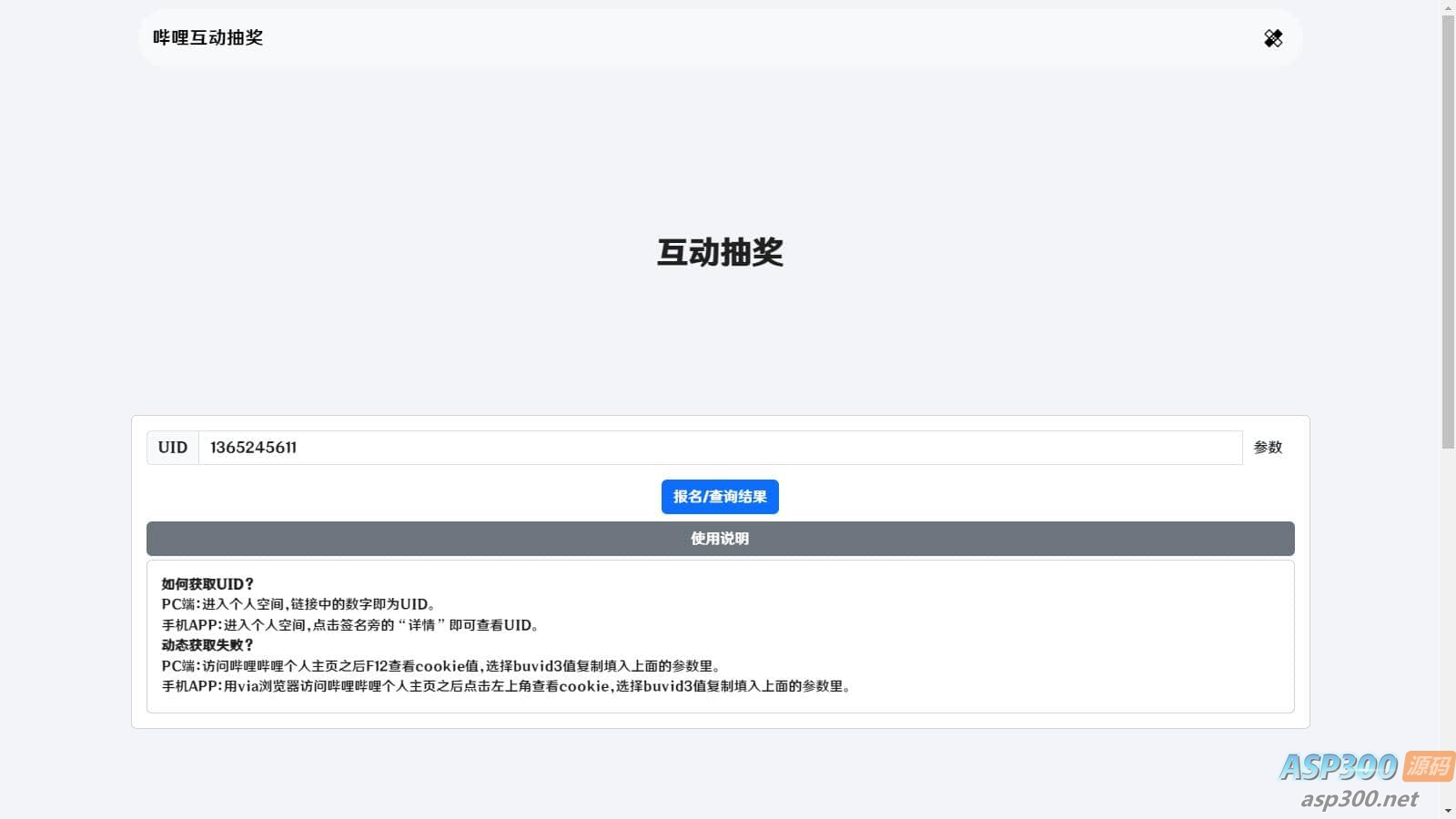
哔哩哔哩互动抽奖网站源码是一款功能强大的网站源码,作者可以通过它发布互动奖励,

并设置自己的哔哩哔哩UID和cookie,还可以添加奖品等相关信息。该源码能够获取个人主页前十条动态,

然后判断是否存在评论或转发的情况,参与者可以查询自己是否中奖。

声明:本站所有文章,如无特殊说明或标注,均为本站原创发布。任何个人或组织,在未征得本站同意时,禁止复制、盗用、采集、发布本站内容到任何网站、书籍等各类媒体平台。如若本站内容侵犯了原著者的合法权益,可联系我们进行处理。